Бесплатный справочник государственных стандартов по металлургии, горному делу и машиностроению

ГОСТ Р ИСО/ТО 10303-12-2000 - Системы автоматизации производства и их интеграция. Представление данных об изделии и обмен этими данными. Часть 12. Методы описания. Справочное руководство по языку EXPRESS-1

Карточка ГОСТ

действующий
Обозначение
ГОСТ Р ИСО/ТО 10303-12-2000
Статус
действующий
Название рус.
Системы автоматизации производства и их интеграция. Представление данных об изделии и обмен этими данными. Часть 12. Методы описания. Справочное руководство по языку EXPRESS-1
Название англ.
Industrial automation systems and integration. Product data representation and exchande. Part 12. Description methods. The EXPRESS-1 language reference manual
Дата актуализации текста
2010-01-19
Дата актуализации описания
2010-01-19
Дата введения в действие
2002-01-01
Область и условия применения
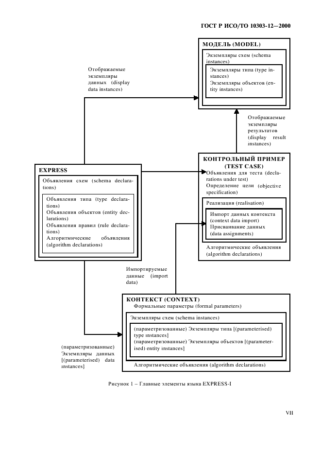
Настоящий стандарт определяет язык, на котором может быть описан (отображен) экземпляр (часть) рассматриваемой предметной области. Стандарт также определяет метод формального описания для поддержки спецификаций абстрактных тестовых (контрольных) примеров. Данный язык называется EXPRESS-1

Скан документа

Страниц: 86

Разделы классификаторов

Изменения и приложения

Изменения

Нет зарегистрированных изменений.

    Приложения

    Приложения не найдены.